Decypher AI: Efficiënte AI-hulpmiddel voor Chrome
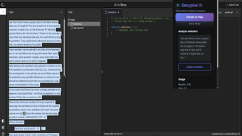
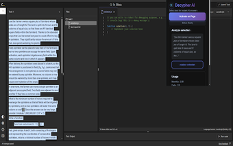
Decypher AI is een krachtige Chrome-extensie die gebruikers helpt met het vinden van antwoorden op vragen op elke webpagina. Deze gratis tool biedt AI-gestuurde antwoorden en leerhulp, ideaal voor studenten en professionals die snel informatie nodig hebben. Met een gebruiksvriendelijke interface toont Decypher AI automatisch een sprankelicoon wanneer het vragen detecteert op websites zoals Quora en StackOverflow. Een simpele klik opent een glazen overlay met real-time AI-antwoorden, waardoor het een handige bron is voor studie en probleemoplossing.
Naast het bieden van antwoorden op reguliere websites, heeft Decypher AI ook een speciale modus voor codering en leren. Gebruikers kunnen probleemteksten selecteren op platforms zoals LeetCode en HackerRank en deze eenvoudig uitleggen met een rechtse klik. Deze functie maakt het mogelijk om snel te leren en beter te debuggen zonder afleiding. Decypher AI is ontworpen om de productiviteit te verhogen en is ideaal voor iedereen die zich voorbereidt op coderingsexamens of snel hulp nodig heeft.





